图片没有展示

图片没有展示

https://img1.sycdn.imooc.com//climg/625fb261097da52d19201080.jpg

问题描述:

老师,我的为什么没有图片展示

正在回答 回答被采纳积分+1

登陆购买课程后可参与讨论,去登陆

1回答
好帮手慕小尤 2022-04-20 16:42:16

同学你好,测试课程源码(vue3-mall-v2)是没有问题的,可以展示图片。如果同学是自己部署的项目,则商品图片需要同学单独进行下载,如下所示:

https://img1.sycdn.imooc.com/climg/625fc16a0944be9504110461.jpg

祝学习愉快!

  • 提问者 路人甲华华华 #1

    https://img1.sycdn.imooc.com//climg/625fcec70980e34919201080.jpghttps://img1.sycdn.imooc.com//climg/625fced00938edf719201080.jpghttps://img1.sycdn.imooc.com//climg/625fcf1e09ccd17716590912.jpg

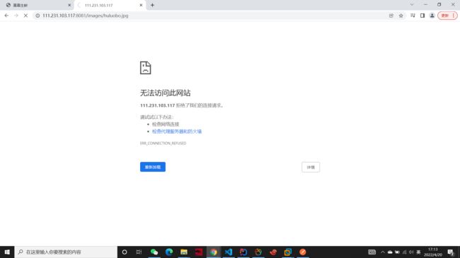
    老师,我看了源码,它是向http://111.231.103.117:8081/images/huluobo.jpg这个发送请求,但我点击这个地址,显示无法访问此网站,然后我去vscode搜却搜不到111.231.103.117


    2022-04-20 17:17:34
  • 同学你好,1、测试访问8083端口是可以成功获取到图片的,建议同学修改为8083端口试一下。如下所示:

    https://img1.sycdn.imooc.com//climg/625fd4510944aaab08150281.jpg


    2、同学搜索不到可能是已经将其修改,或同学重新下载一个新的项目,重新查询试一下。

    祝学习愉快!

    2022-04-20 17:44:28
问题已解决,确定采纳
还有疑问,暂不采纳

恭喜解决一个难题,获得1积分~

来为老师/同学的回答评分吧

0 星
请稍等 ...
微信客服

购课补贴
联系客服咨询优惠详情

帮助反馈 APP下载

慕课网APP
您的移动学习伙伴

公众号

扫描二维码
关注慕课网微信公众号

在线咨询

领取优惠

免费试听

领取大纲

扫描二维码,添加
你的专属老师