老师为啥我这里总是报错
<!DOCTYPE html>
<html lang="en">
<head>
<meta charset="UTF-8">
<meta http-equiv="X-UA-Compatible" content="IE=edge">
<meta name="viewport" content="width=device-width, initial-scale=1.0">
<title>Document</title>
<script src="https://unpkg.com/vue@next"></script>
</head>
<body>
<div id="root"></div>
<script>
const app = Vue.createApp({
data(){
return{
con:'123'
}
},
template:'<div>{{con}}</div>'
})
const vm = app.mount('#root');
</script>
</body>
</html>为啥报错了
双向绑定.html:13 Uncaught ReferenceError: Vue is not defined at 双向绑定.html:13
11
收起
正在回答
2回答
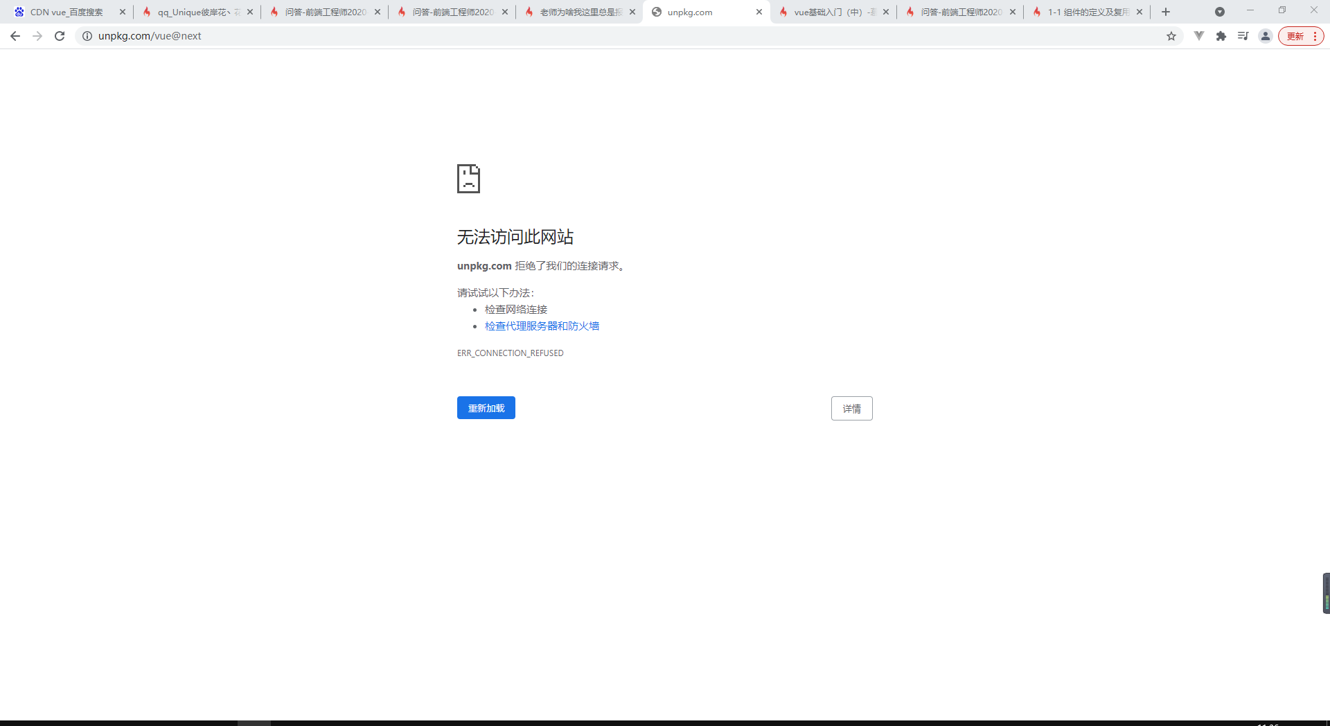
同学你好,应该是你自身网络的问题,老师这边能打开https://unpkg.com/vue@next:

老师在资料区上传了一份vue的源码,同学可以下载使用:

祝学习愉快!
好帮手慕慕子
2021-12-01 09:55:28
同学你好,代码是正确的,老师这边没有报错,如下:

报错信息意思是Vue未定义,猜测与网络问题有关,因为是使用CDN方法引入的vue文件,如果网络不好的话,加载就会比较慢,或者加载失败,导致页面不显示任何内容,同学可以多刷新几次试试

可以尝试将代码下载到本地使用,方式如下:
1、在浏览器中输入该地址https://unpkg.com/vue@next,然后将代码复制一下:

2、接着在本地新建一个js文件,并把复制的代码粘贴到该文件。
3、在html文件中,引入本地的这个文件。
祝学习愉快~
相似问题
登录后可查看更多问答,登录/注册

恭喜解决一个难题,获得1积分~
来为老师/同学的回答评分吧
0 星